Manually calculating your ZFS RAID storage capacity and cost can be something that you want to do if you are building out ZFS implementation. You may be looking for a ZFS RAID calculator that can help with this. Take a look at the RAIDZ calculator below that will help calculate your ZFS RAID storage capacity and cost in your storage system.
Disclaimer: This calculator provides estimates based on user inputs and standard RAID configurations. Actual usable storage may vary due to factors like filesystem overhead and disk manufacturers’ definitions of terabytes.
RAIDZ calculator
The RAIDZ calculator below will calculate the relevant data for your ZFS pool:
- Capacity calculations (usable capacity show)
- ZFS overhead disk afr
- Takes cost of the disks into consideration
- Takes deduplication and compression into consideration
Calculate your ZFS RAID
Overview of the RAIDZ calculator input fields
1. Number of data disks
- Definition: This is the total number of disks that will be used to store data in the ZFS pool.
- Why important: The number of data disks directly affects the total storage capacity and redundancy of the RAID array. More disks usually mean higher capacity but may also affect redundancy depending on the RAID configuration.
2. Disk Size (TB)
- Definition: The size of each individual disk in terabytes (TB).
- Why important: This allows you to set the capacity of each disk in the array for the calculation. It is crucial for calculating the total raw storage available in the pool before considering RAID overhead and redundancy in the RAIDZ calculator.
3. RAID Type
- Definition: The RAID configuration type that you want to set up. The options include RAID-Z1, RAID-Z2, RAID-Z3, and Mirror.
- RAID-Z1: Single parity, can tolerate one disk failure.
- RAID-Z2: Double parity, can tolerate two disk failures.
- RAID-Z3: Triple parity, can tolerate three disk failures.
- Mirror: Each data disk is mirrored, providing redundancy but reducing the overall usable storage.
- Why important: The RAID type affects data protection and usable storage capacity. Higher parity levels offer better protection but reduce usable storage.
4. Cost per Disk ($)
- Definition: The cost of each disk in US dollars.
- Why important: This input in the RAIDZ calculator is used to calculate the total cost of the disks in the array. It gives users an idea of the cost that will be required for their storage configuration.
5. Number of SLOG Disks
- Definition: The number of disks dedicated as Separate Intent Logs (SLOG).
- Why important: SLOG devices are used to store synchronous writes temporarily in cache, improving write performance and data consistency. They don’t show up in the the overall storage capacity but are very important for performance in workloads like databases or virtual machines.
6. Number of L2ARC Disks
- Definition: The number of disks used for Level 2 Adaptive Replacement Cache (L2ARC).
- Why important: L2ARC disks are a second-tier cache, storing frequently accessed data which helps to improve read performance. Like the SLOG disk, they don’t add to the total storage capacity. But they help in speeding up read operations for commonly accessed data.
7. Number of Additional vdevs
- Definition: The number of additional virtual devices (vdevs) that are added to the ZFS pool.
- Why important: Each additional vdev is like having another RAID group. The more vdevs you add can increase your capacity and performance. It’s a way to expand the pool by adding more disk groups to the storage configuration.
8. Filesystem Overhead (%)
- Definition: The percentage of disk space lost due to filesystem metadata and overhead.
- Why important: Filesystems have a certain amount of overhead for storing things like metadata and managing files. This input allows you to account for this type of overhead. It gives you a more accurate idea of the useable storage capacity you will have.
9. Compression Ratio
- Definition: The ratio by which data can be compressed in the ZFS pool.
- Why important: If you enable compression, this ratio determines how much the data size will be reduced. A higher compression ratio means more data can fit into the same physical space, effectively increasing usable storage.
10. Deduplication Ratio
- Definition: The ratio by which duplicate data is eliminated in the ZFS pool.
- Why important: Deduplication reduces storage requirements by eliminating duplicate copies of repeating data. A higher deduplication ratio results in more storage savings, but it can also require more RAM and CPU resources.
Note the following other general information about ZFS that is good to know.
What solutions use ZFS?
There are many popular solutions both in the home lab and production that take advantage of ZFS. These include TrueNAS SCALE and TrueNAS CORE. In July 2023, ZFS was introduced as well with UnRAID. Proxmox VE Server can make use of ZFS pools as well.
How many RAID groups (VDEVs) do you need?
This is an important step to consider when planning out your ZFS RAID configuration. The ZFS RAID groups are called virtual devices or VDEVs. These can have many disks configured with a specific RAID configuration and this helps to determine the right performance and redundancy that you might need.
- Performance: More RAID groups help with read and write performance
- Data Protection: The RAID level chosen for each group is what determines the fault tolerance of your data pool
Capacity, capacity, capacity – Think about current capacity needs and future needs
Take a look at your storage and capacity needs as this is also a really important aspect of your ZFS RAID pool
- Current Needs: Understand the amount of data you need to store now
- Future data needs: try to determine the amount of data growth you may see
- Drive Capacity: There will probably be a happy medium to the disk size to have a disk that will have the capacity and performance level you are looking for
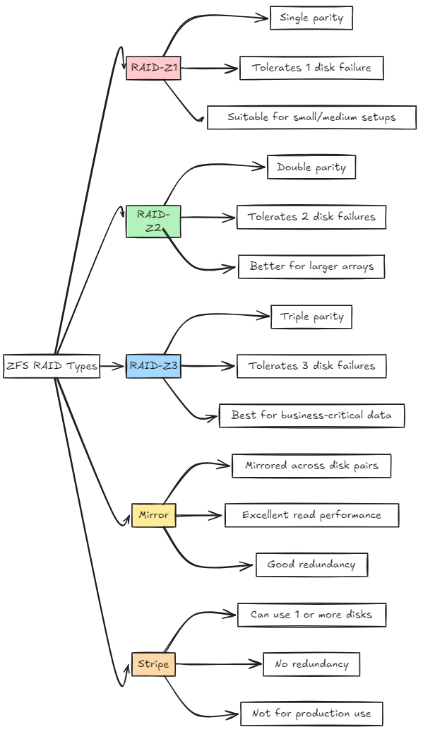
RAIDZ, Mirror, and Stripe for your data needs
ZFS has different configurations that offer different levels of data redundancy. Here are the common configurations in the table data table cell loads below:
| RAIDZ Type | Description | Data Redundancy | Fault Tolerance | Typical Use Case |
|---|---|---|---|---|
| RAID-Z1 | Single parity configuration that can withstand one disk failure. Suitable for small to medium-sized setups and home labs. | Single parity | 1 disk failure | Ideal for home labs and small setups where storage efficiency is more critical than maximum redundancy. |
| RAID-Z2 | Double parity configuration that can withstand two disk failures. Better for larger arrays needing higher fault tolerance. | Double parity | 2 disk failures | Recommended for larger setups requiring increased fault tolerance without sacrificing too much usable capacity. |
| RAID-Z3 | Triple parity that can withstand three disk failures. Best for business-critical data needing the highest level of redundancy. | Triple parity | 3 disk failures | Best suited for enterprise environments where data integrity and maximum redundancy are top priorities. |
| Mirror | Data is mirrored across pairs of disks, providing excellent read performance and good redundancy. | 100% redundancy (each disk mirrored) | 1 disk failure per mirror pair | Suitable for setups where read performance is crucial, and redundancy is needed, like databases or VM storage. |
| Stripe | Data is striped across multiple disks. Provides no redundancy. Loss of one disk results in complete data loss. | No redundancy | No fault tolerance | Useful for testing or experimenting with ZFS. Not recommended for production environments due to lack of safety. |
Below is a graphical overview of the differences between the RAIDZ configurations and their strengths and weaknesses.
ZFS Overhead on Disk Capacity for Usable Space
Like any file system, ZFS uses space for metadata, checksums, and other filesystem operations. This creates overhead that may reduce the usable storage capacity of your overall available storage. Take a look at the following types of overhead culprits with ZFS. The calculator sets an average of 10% overhead, but you can configure this.
- Metadata: This is basically data about data and has details about the filesystem structure
- Checksums: It makes sure of data integrity by detecting corruption
- Snapshots and Clones: This gives you point-in-time copies of the data.
Configuring RAID Groups for the best performance
There are also several things you will want to consider for having the best performance with your RAIDZ configuration. Take a look at the below:
- Calculate the optimal number of disks per RAID group for your storage needs
- You will have trade-offs between data protection and storage capacity
- Parity disks will have an impact on capacity efficiency
- Single RAID group configurations are probably the best for simplicity and manageability
Calculating Used and avail values
There are several things that can determine the usable capacity that will be available in your RAIDZ configuration. By understanding these factors, it will help to know how the storage configuration needs to be built so that you have what you need to store your data
- Factors that affect usable capacity, including disk capacity, RAID level, and ZFS overhead
- Calculate usable capacity for different RAID configurations, including RAIDZ and Mirror
- Understand how to interpret used and available values in the zpool list output
- Learn how to use the ZFS ashift value to optimize disk performance
What are some best practices for ZFS RAID configurations?
There are some best practices to keep in mind when configuring your ZFS RAID groups and safely storing your data. Note the following points to consider:
- Set the right ZFS recordsize value for your use case
- VDEVs and ZPools configurations – Keep your VDEVs in your pool the same size, and use at least ZRAID2 for critical data
- Be sure to monitor your ZFS RAID configuration to make sure you have the best performance possible and also have the data protection you need.
Wrapping up
Please let me know any feedback you have on the RAIDZ calculator resource on the page and any improvements or features you would like to see added. Hopefully this will be helpful content for the community and those exploring using ZFS in their environment. If you have a specific question about ZFS, TrueNAS, or something else, be sure to create a forum post.
Google is updating how articles are shown. Don’t miss our leading home lab and tech content, written by humans, by setting Virtualization Howto as a preferred source.


